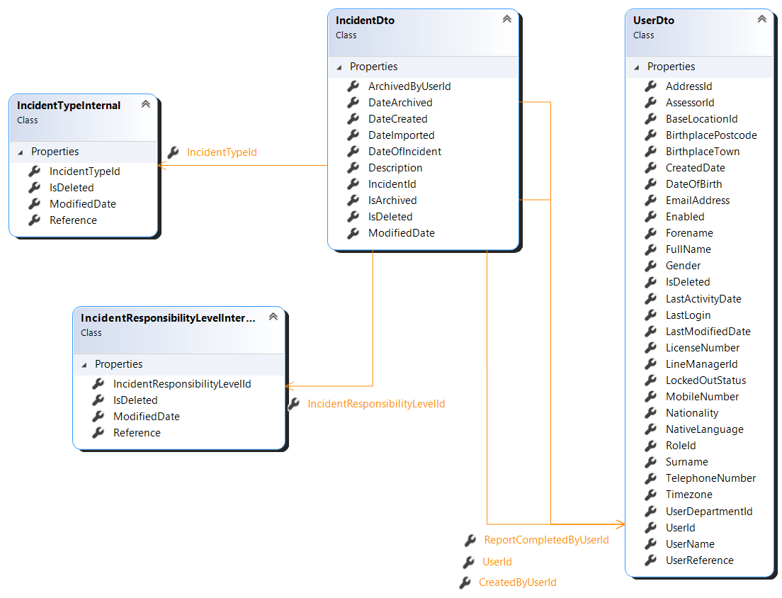
Schema Relationships
This page shows images of the relationships that some of the classes within the RailSmart system share with each other. If you wish to see the picture standalone please right click the image and click "open image in a new tab".
Assessment

Assessment Note

Assessment Result

Assessment Type

Competency Cycle

Department

Incident

Team

Team Owner

User

User Company Role

User Team
